Software Developer

Imaduddin Qazi

Building scalable backends & clean interfaces

Scroll to explore

Get to know

About Me

Experience

Software Developer Intern @ Ipshopy

Python Developer Intern @ Infosys Springboard

Education

B.Tech Information Technology

MGM University, Aurangabad

Certifications

Python & Java — GeekForGeeks

Cybersecurity — TryHackMe

Enthusiastic Software Developer skilled in Java and Python, with hands-on experience building applications and backend systems.

Strong foundation in data structures, algorithms, and problem-solving with real-world project development experience. Actively improving coding skills through DSA practice and competitive programming.

Experienced in Agile methodologies as Scrum Master — passionate about creating efficient, scalable solutions that make a real impact.

Work & Skills

My Experience

// Professional Experience

Software Developer — Intern

Ipshopy

Indian e-commerce platform for seamless online buying and selling.

  • Engineered a product attribute management system supporting 850+ attributes across 51 categories, enabling dynamic product configuration for sellers
  • Developed admin features for category–attribute mapping and variant product configuration using database-driven forms and APIs
  • Implemented AI-powered blog generation using a locally hosted LLM (Ollama) to automatically generate 10 SEO articles per product
  • Debugged and optimized backend APIs, database workflows, and UI issues in a live production environment

Python Developer — Intern

Infosys Springboard

Industry-aligned technology and professional skills initiative by Infosys.

  • Led 6-member Agile team as Scrum Master, achieving 100% sprint goal completion
  • Developed and deployed RESTful APIs with Flask for real-time courier status updates
  • Implemented backend modules and data pipelines for tracking and analytics
  • Built secure issue reporting system for traceability and user feedback

// Technical Skills

Languages

Python Java JavaScript HTML / CSS SQL C

Frameworks & Tools

Flask React.js REST APIs Git & GitHub OpenCart SQLAlchemy Redis Next.js

CS Foundations

DSA Database Design Networking Operating Systems SEO Auditing

Methodologies

Agile / Scrum SDLC

Recent Work

My Projects

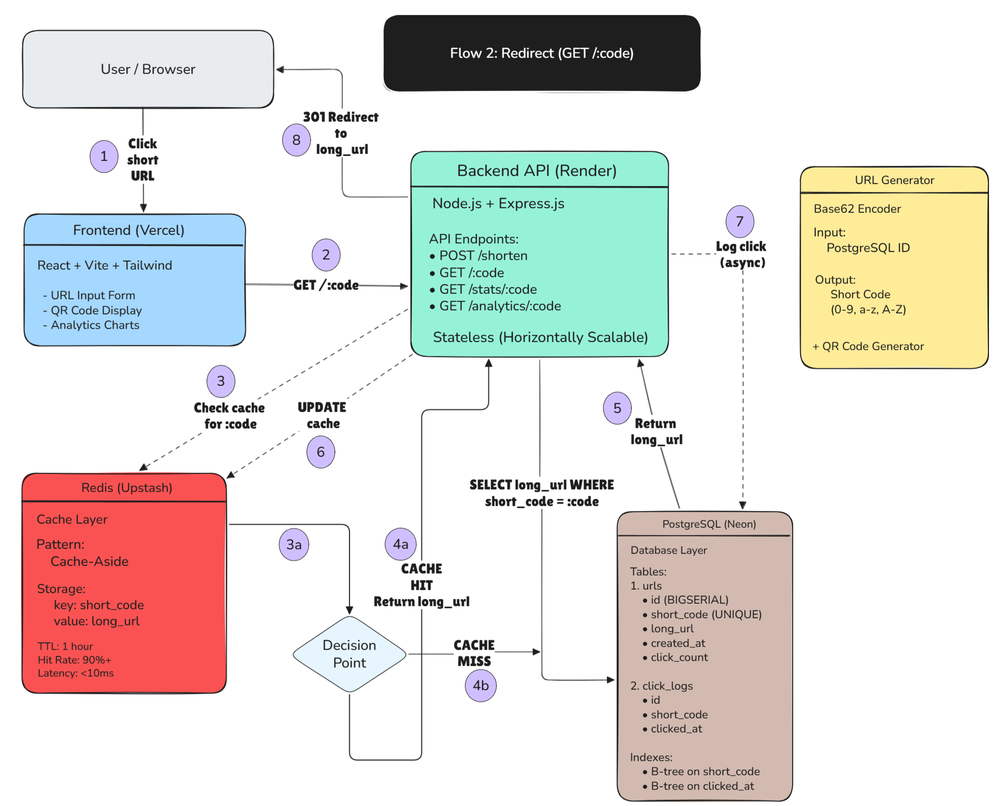
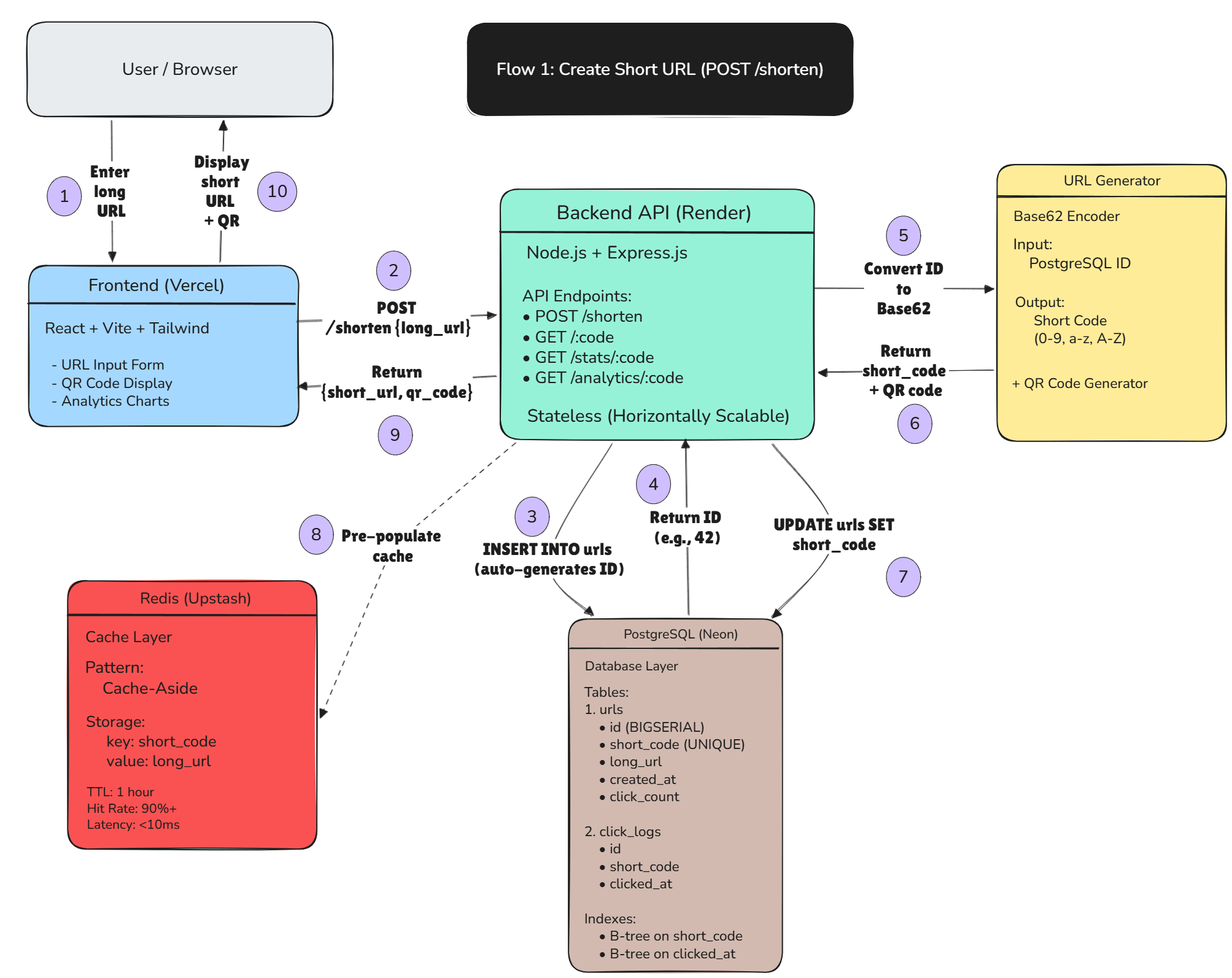
ShortFast — Distributed URL Shortener

Production-ready URL shortening service with Redis caching, QR code generation, and real-time analytics dashboard.

Node.js PostgreSQL Redis React + Vite Tailwind

E-Grievance Redressal System

Full-stack citizen grievance platform with interactive heatmap visualization, role-based access control, and admin/user interfaces.

Flask Python REST APIs Auth Data Viz

Garden Go Auto Courier Connect

Full-stack e-commerce web app for gardening products and courier services, with backend tracking and analytics dashboard.

Flask SQLAlchemy MySQL REST APIs

Data Steganography Tool

Desktop GUI tool for hiding and extracting sensitive text within PNG images using LSB steganography, with password protection.

Python Tkinter Steganography Security

Get in touch

Contact Me

I'm currently open to new opportunities. Whether you have a question, project idea, or just want to connect — my inbox is always open.

Let's Build Something

Open to internships, collaborations, and interesting challenges.

Send an Email →